Dashboard you need to refill warehouses in time
Data Analytics|Natalia Brohlburg|April 25, 2024
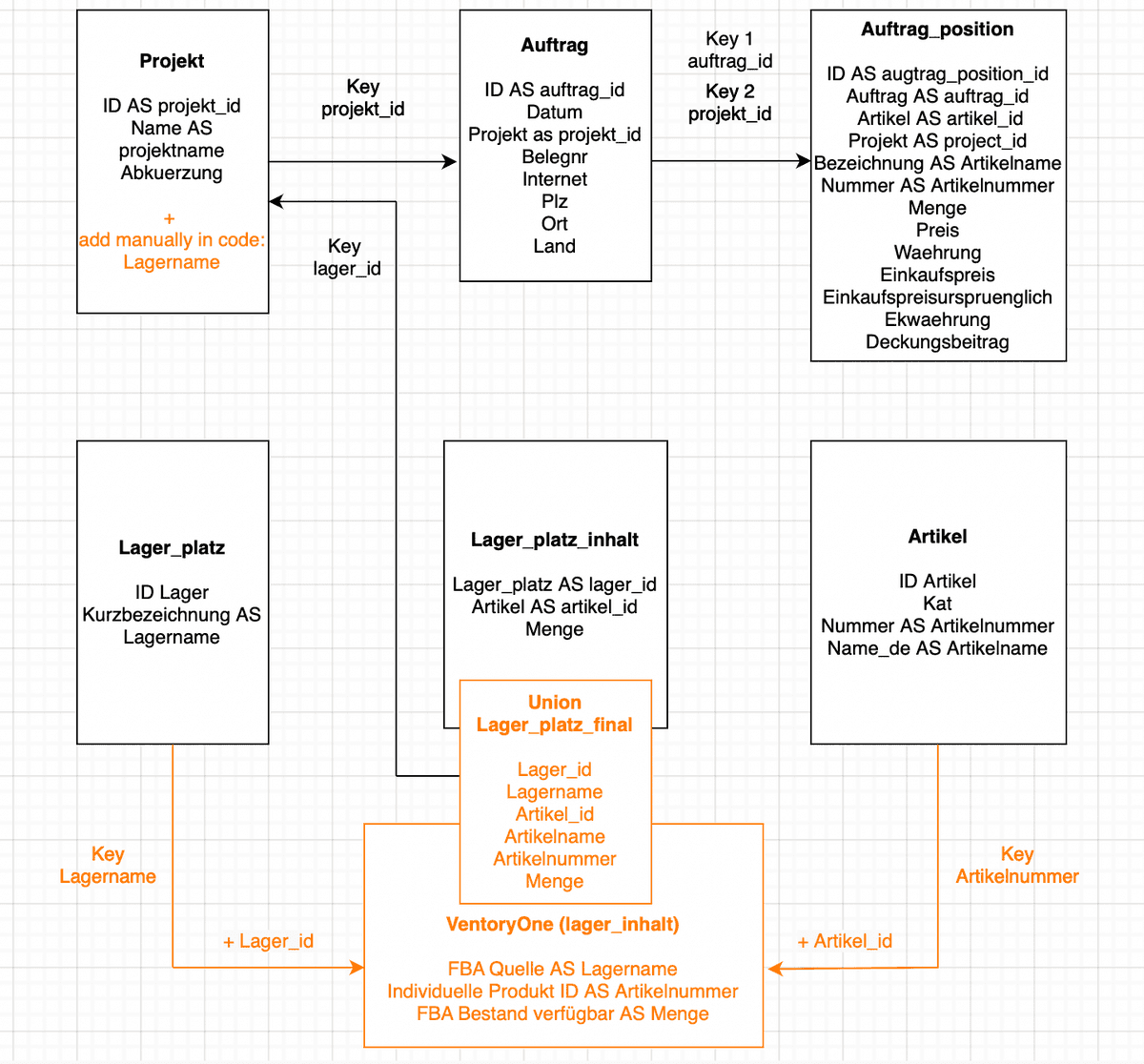
What is the final project useful for?
In order to build a data pipeline to track inventory status of warehouses and the capital costs in one place we have: 1 - Extracted the data from internal and external ERP Systems. 2 - Cleaned and merged the data via Python. 3 - Created a database on AzureCloud and saved the clean data there. 4 - Connected AzureCloud to Tableau and visualised KPIs.
What does the final project look like?







