Dashboard, Sie müssen die Lager rechtzeitig auffüllen
Data Analytics|Natalia Brohlburg|April 25, 2024
Wozu dient das Abschlussprojekt?
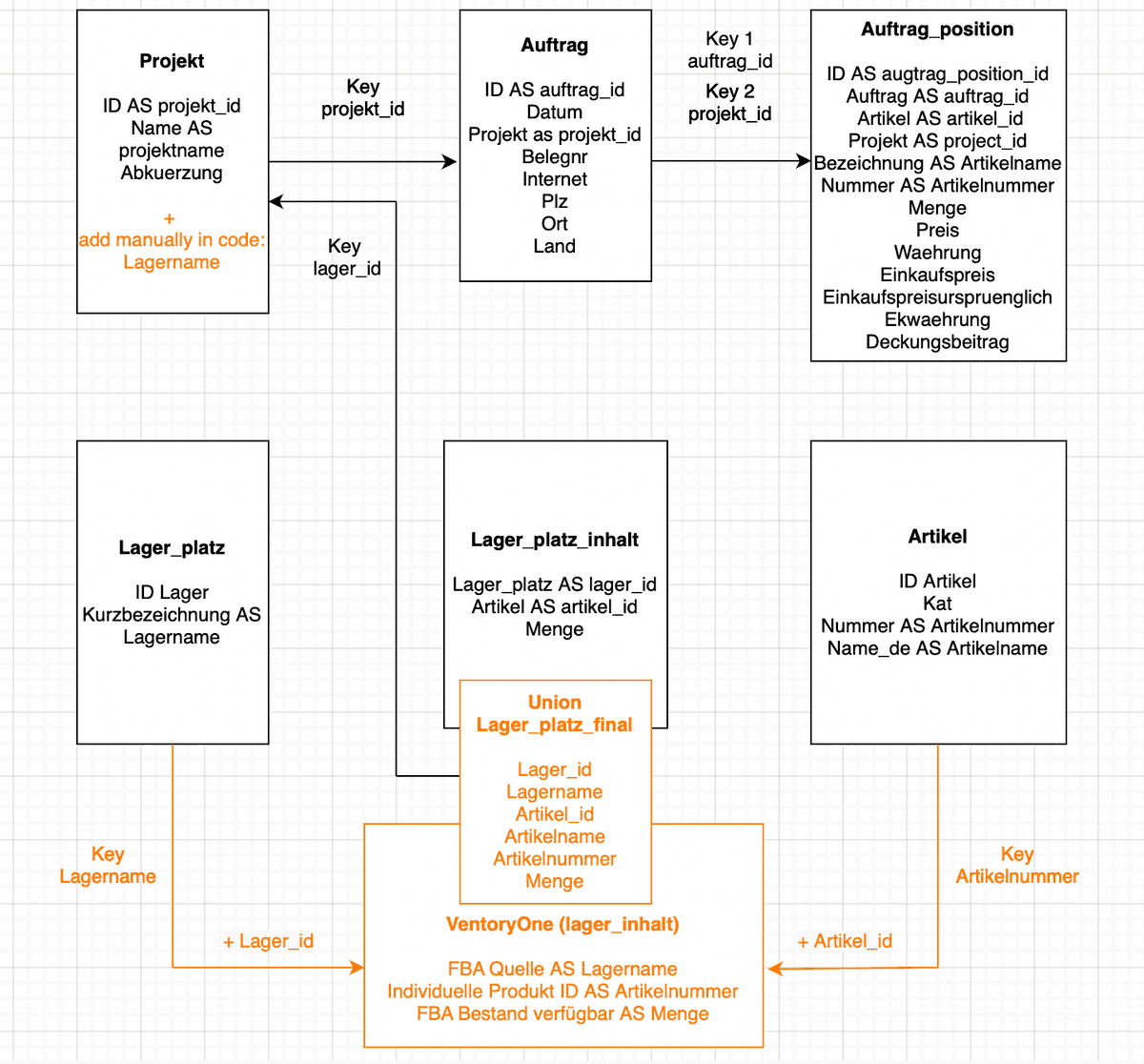
Um eine Datenpipeline zu erstellen, die den Lagerbestand von Lagern und die Kapitalkosten an einem Ort erfasst, haben wir: 1 - Die Daten aus internen und externen ERP-Systemen extrahiert. 2 - Die Daten mit Python bereinigt und zusammengeführt. 3 - Eine Datenbank auf AzureCloud erstellt und die bereinigten Daten dort gespeichert. 4 - AzureCloud mit Tableau verbunden und KPIs visualisiert.
Wie sieht das Abschlussprojekt aus?







